MAKING CHANGES TO UPCOMING EVENTS
(Please note you must have the Events Plugin installed)
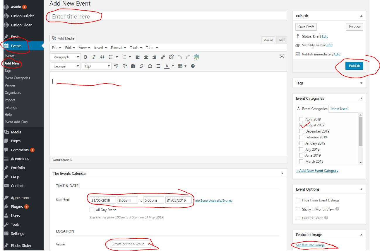
- Login to Admin
- Click on Events in the Left Hand Menu
- Click ADD NEW button
- Add the Title of the Event
- Add a description of the Event (suggest you type this in Word and Paste into page. Remember to right click and chose Paste as Plain Text to remove all Word formatting)
- Click PUBLISH button to create the event
- Select Event Category which is the month of your event on RHS
- Insert an image by scrolling down and clicking Set Featured Image on the RHS (remember to keep the image smaller than 800pixels across
- Enter TIME & DATE in centre of page
- Enter Venue by clicking Create or Find a Venue
- Remove tick from the Show Map and Show Map Link if not needed
- Scroll down to enter Event Cost
- Enter Excerpt if needed
- Click UPDATE button to send your changes to the server
- Remember to check your changes in your website
